Workflows
Workflows contain tools linked together, with results from upstream tools flowing into connected downstream tools, with the optional inclusion of elements dedicated to controlling the flow of data through the workflow.
Using workflows, complex analyses can be run reproducibly in a hands-off manner, from start to finish, optionally including data import. Additionally, many samples can be sent for analysis in a single launch action, using the standard option for running a job in the Batch mode or by defining the iteration in the workflow design itself.
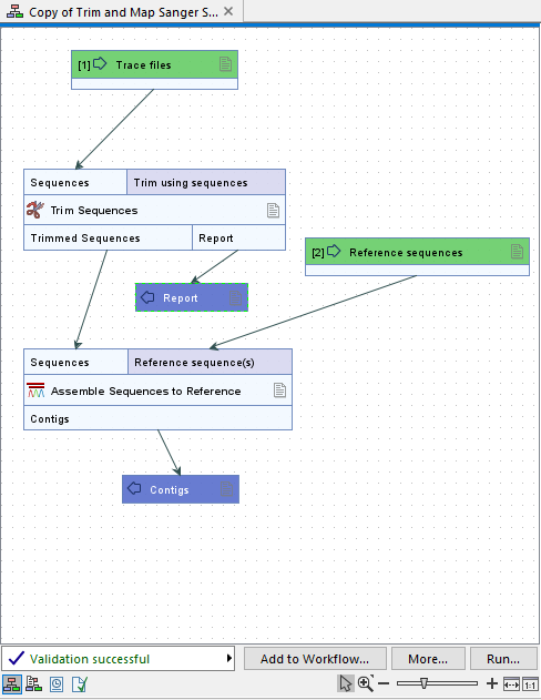
Figure 14.1: A very simple workflow open in the Workflow Editor. Workflow elements are colored according to their type. Here, Input elements (bright green), Output elements (purple), and analysis elements (grey), are present.
Workflows are created and customized using the Workflow Editor , where tools and other workflow elements can be added, connected, and configured (figure 14.1). The workflow author decides what the default values should be for settings, as well as which should be configurable when the analysis is launched.
Functionality available via the Workflow Editor supports the authoring of complex workflows, for example, the ability to group elements and highlight the flow of data through a workflow.
In addition, workflow installers can be created. After installation in a CLC Workbench or CLC Server, a workflow is available under the Workflows menu or the Workflows tab of the Toolbox.
Copies of installed workflows, or of template workflows, which are provided by the software, can be opened to view and edit in the Workflow Editor. Copies of template workflows can be useful sources of information about how certain types of analysis pipelines can be represented.
Template workflows are included with each of the Premium modules. The free Biomedical Genomics Analysis plugin also provides many template workflows.
Grabbing an image of a workflow design
An image of a workflow design can be useful for communication purposes or for inclusion in documents outside the CLC software. Such an image can be obtained by selecting the desired workflow elements and connections, copying them using the Ctrl + C (
+ C on mac) keyboard shortcut, and then pasting using the Ctrl + V (
+ V on mac) keyboard shortcut to where you wish the image to be placed, for example, an email or presentation program.
Subsections
- Creating and editing workflows
- Workflow elements
- Launching workflows individually and in batches
- Advanced workflow batching
- Template workflows
- Managing workflows
- QIAseq Panel Analysis Assistant
