Workflow Result Metadata tables
A Workflow Result Metadata table contains a row describing each output generated by the workflow. Each element generated by the workflow has an association to the relevant row.
Creating a Workflow Result Metadata table is enabled by default (figure 13.62).
Figure 13.62: The final step when launching a workflow includes an option to create a workflow result metdata table.
See Finding data elements based on metadata for information on finding and working with data associated with metadata rows.
Workflow Result Metadata tables from batch runs
Workflow Result Metadata tables can be useful when finding results of workflows run in Batch mode due to the large number of outputs that can be produced.
A single table is generated per batch run, containing information about all the results13.2.
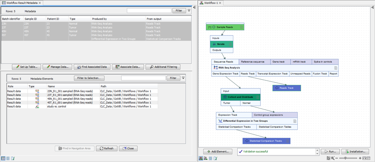
A Batch identifier column is included for any outputs that were generated as part of a batch run. This includes outputs from workflows run in Batch mode, and also outputs from steps in an iteration loop, i.e. downstream of an Iterate control flow element (figure 13.63).
Where batch units are defined using metadata, the Workflow Result Metadata table includes original metadata information, where possible.
See Running workflows in batch mode for more information on launching workflows in batch mode.
See Control flow elements for details about control flow elements and Running part of a workflow multiple times for more information on launching workflows containing control flow elements.
Figure 13.63: The Workflow Result Metadata table, top left, was generated from a run of the workflow on the right. Here, 4 RNA-Seq Anaylysis runs occurred within the iteration loop (between the Iterate and the Collect and Distribute elements). Those results were then supplied to Differential Expression in Two Groups, which was run once. There are thus 5 rows in the Workflow Metadata Result table. The RNA-Seq Analysis results each have a batch identifier, while the statistical comparison output does not.
Footnotes
- ... results13.2
- There is one exception to this. Where batch units have been defined by the organization of the input data and the outputs are to be saved in the same folders as the inputs, one workflow result metadata table is generated per analysis.
