Multiple levels of batching
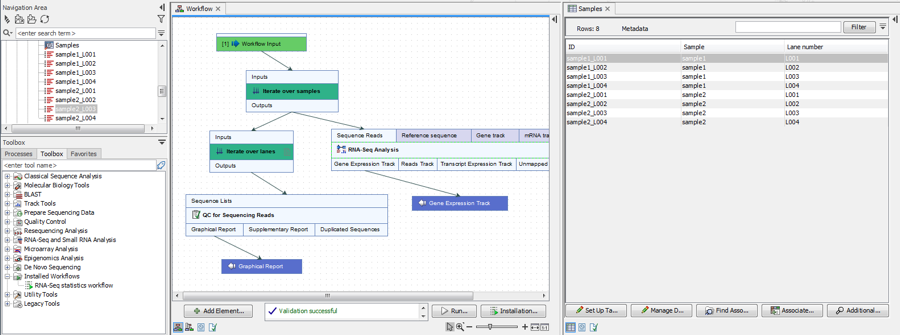
Sometimes it can be useful to batch or iterate over multiple levels. For example, suppose we have Illumina data from 4 lanes on the flow cell, such that each sample has 4 associated reads list. We may wish to run QC for Sequencing Reads per reads list, but the RNA-Seq Analysis tool per sample. A workflow like the one drawn in figure 13.68 allows us to do this, by connecting Iterate elements directly to each other. The top-level Iterate element results in a subdivision (grouping) of the data, and the innermost Iterate results in a further subdivision (grouping) of each of those groups. Note that it is not necessary for the workflow to include a Collect and Distribute element.
Figure 13.68: The top-level Iterate element results in a subdivision (grouping) of the data, and the innermost Iterate results in a further subdivision (grouping) of each of those groups.
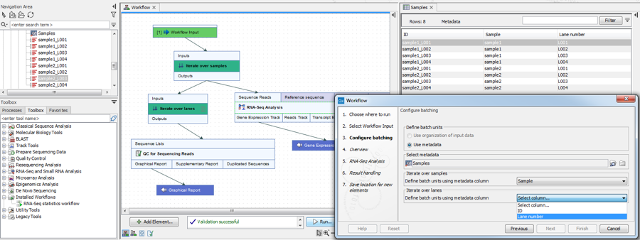
When running the workflow, only metadata can be used to define the groups, because the workflow contains multiple levels of iterations (figure 13.69).
Figure 13.69: When the workflow contains multiple levels of iterations, only metadata can be used to define the groups.
It is always possible to execute a third level of batching by selecting the Batch checkbox when launching the workflow: this will run the whole workflow, including the inner batching processes, several times with different sets of data.
Control flow elements are described in more detail in Workflow control flow elements.
