Workflow outputs and workflow result metadata tables
When launching a workflow, you can select where results should be saved in the same way as when running a single tool, as described in Running the analysis and organizing the results. The results to be saved are those that have been sent to output elements (dark blue boxes), as described in Configuring Workflow Output and Export elements.
A workflow result metadata table, which contains information about the workflow outputs, can also be generated. This option is selected by default, as shown in figure 11.36. The workflow result metadata table is useful when navigating and investigating results generated by workflows.
Workflow result metadata tables
When a workflow is launched, a metadata table with information about the results can be generated, as shown in figure 11.36. In most circumstances, one workflow result metadata table is generated per workflow launch, with a batch run of a workflow generating one workflow result metadata table containing information about all the results. An exception occurs where batch units have been defined by the organization of the input data and the outputs are to be saved in the same folders as the inputs. In this case, one workflow result metadata table is generated per batch run and is saved in the relevant input folder. See Running workflows in batch mode for more information on launching workflows in batch mode.
Figure 11.36: The final step when launching a workflow includes an option to create a workflow result metdata table. This is enabled by default.
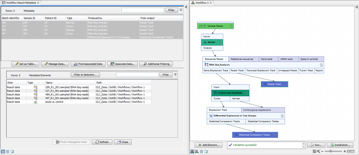
Workflow result metadata tables contain one row for each output generated by the workflow, with associations in place between the workflow outputs and the relevant rows of the metadata table. A Batch identifier column will be included for workflows run in batch, as shown in figure 11.37. If the batch units were defined using metadata, the workflow result metadata table would include original metadata relevant to any of the outputs.
When an entire workflow is run in batch mode, every row in the metadata table will have a an entry in the Batch identifier column. Where only parts of the workflow are run in batches, only outputs generated in the batched sections will have an entry in that column. This is illustrated in figure 11.37. Running parts of workflows in batches is described further in Batching part of a workflow.
A Metadata Elements table can be opened beneath the metadata table by selecting rows of interest and clicking on the Find Associated Data button, as shown in figure 11.37. Finding and working with data associated to metadata rows is described further in Finding data elements based on metadata.
Figure 11.37: The workflow result metadata table, top left, was generated from a run of the workflow on the right. Here, the RNA-Seq Anaylysis had been run in 4 batches. The results were then gathered and used as input to the Differential Expression in Two Groups tools, which was run once. There are thus 5 rows in the metadata result table in the top left. The RNA-Seq Analysis results each have a batch identifier, while the statistical comparison output does not.
